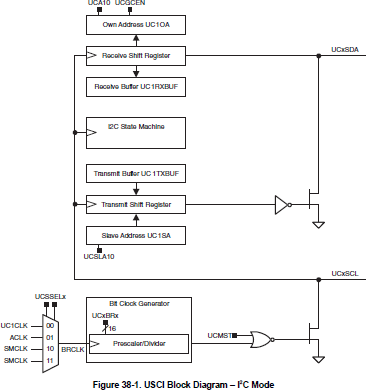
In I2C mode, the USCI module provides an interface between the device and I2C- compatible devices connected by the two-wire I2C serial bus. External components attached to the I2C bus serially transmit and/or receive serial data to/from the USCI module through the 2- wire I2C interface.
The I2C mode features include:
- Compliance with to the Philips Semiconductor I2C specification v2.1
- 7-bit and 10-bit device addressing modes
- General call• START/RESTART/STOP
- Multi-master transmitter/receiver mode• Slave receiver/transmitter mode
- Standard mode up to 100 kbps and fast mode up to 400 kbps support
- Programmable UCxCLK frequency in master mode• Designed for low power
- Slave receiver START detection for auto wake up from LPMx modes (wake up from LPMx.5 is not supported)• Slave operation in LPM4
